PROJECT
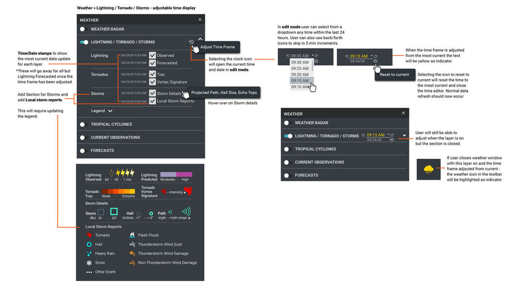
Weather Control Panel, Data Overlays and Legends for Transmission System Management Application.
ROLE
Product Designer and Functional Analyst + Team of 6 Developers
CHALLENGE
To design an intuitive and highly functional tool to allow system operators to manage many different weather visualizations, and to produce the icons and overlay patterns to identify each data layer.
RESULT
A powerful tool that provides realtime awareness of current weather conditions, allowing for analysis and forecasting by transmission system operators using it to keep the system safe.
Weather Control Panel, Data Overlays and Legends for Transmission System Management Application.
ROLE
Product Designer and Functional Analyst + Team of 6 Developers
CHALLENGE
To design an intuitive and highly functional tool to allow system operators to manage many different weather visualizations, and to produce the icons and overlay patterns to identify each data layer.
RESULT
A powerful tool that provides realtime awareness of current weather conditions, allowing for analysis and forecasting by transmission system operators using it to keep the system safe.





